Raspberry Pi Caméra IA (SC1174)
La caméra IA (SC1174) de Raspberry Pi est basée sur le capteur de vision intelligent IMX500 de Sony. Le capteur IMX500 combine un capteur d’image CMOS de 12 megapixels avec une accélération d’inférence intégrée pour une variété de modèles de réseaux neuronaux courants, permettant aux utilisateurs de développer des applications d’IA sophistiquées basées sur la vision sans avoir besoin d’un accélérateur séparé. La caméra IA augmente de manière transparente les images fixes ou vidéo capturées avec des métadonnées de tenseur, aussi le processeur du Raspberry Pi hôte libre se consacrer à d’autres opérations. La prise en charge des métadonnées de tenseur dans la caméra lib, les bibliothèques Picamera2 et le groupe d’applications price-apps aide les débutants tout en offrant aux utilisateurs avancés une puissance et une flexibilité inégalées. La caméra IA Raspberry Pi est compatible avec tous les ordinateurs Raspberry Pi. Le contour de la carte et les emplacements des orifices de montage sont identiques à ceux du module de caméra Raspberry Pi 3, tandis que la profondeur globale accrue peut accueillir le capteur IMX500 et le sous-ensemble optique plus larges.Caractéristiques
- Capteur de vision intelligent, IMX500 de 12,3 MP, 7,857 mm (type 1/2.3)
- Taille de pixel 1,55 μm × 1.55 μm
- 4056 × 3040 pixels (horizontal x vertical)
- Filtre de découpe IR intégré
- Moteur d’inférence à faible puissance intégré
- Mise au point réglable manuelle
- Plage de mise au point 20 cm à ∞
- Distance focale 4,74 mm
- Champ de vision horizontal (FOV) 66 ° ±3 °, 52,3 ° ±3 ° vertical
- Rapport focal F1.79 (F-stop)
- Types de sortie Image (Bayer RAW10), ISP (YUV/RVB), ROI et métadonnées
- Taille maximale du tenseur d’entrée 640 × 640 (HxV)
- type de données d’entrée « int8 » ou « uint8 »
- Taille de mémoire 8388480 octets pour le micrologiciel, le fichier de poids réseau et la mémoire de fonctionnement
- Fréquence de trame
- 2 × 2 regroupées : 2028 × 1520 10 bits 30 i/s
- Résolution complète : 4 056 × 3040 10 bits 10 images par seconde
- Pré-chargé avec le modèle de vision industrielle MobileNet
- dimensions 25 mm × 24 mm × 11,9 mm
- Longueur de câble nappe 200 mm
- Connecteur de câble FPC 15 × 1 mm ou FPC 22 × 0,5 mm
- Plage de températures de fonctionnement : de 0 à +50 °C
Applications
- Domotique
- Reconnaissance faciale
- Détection d'objet
- Surveillance intelligente du trafic
- Observation des espèces sauvages
- Surveillance des soins de santé
- Analyse de détail
- Reconnaissance des gestes
- Surveillance agricole
- Contrôle qualité automatisé
Présentation générale
La caméra IA Raspberry Pi fonctionne différemment des systèmes de traitement d’image de caméra classiques fondés sur l'IA.
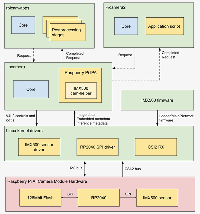
Architecture système
Vidéos
Dimensions
Ressources
Publié le: 2024-10-01
| Mis à jour le: 2025-01-06
