![]() Plus d'informations sur Analog Devices |
|
Solutions de commande de moteur Analog Devices
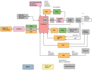
Analog Devices (ADI) propose des composants et l'intégration complète de la chaîne signal permettant de concevoir rapidement des systèmes à base moteur. Les solutions de commande de moteur ADI aident les concepteurs industriels qui tentent d'atteindre une consommation énergique vraiment moindre et un haut rendement. ADI se distingue dans le domaine de la détection et rétroaction, l'isolation, la gestion d'alimentation, les interfaces, le traitement intégré et les communications. ADI propose un portefeuille complet de produits comprenant des convertisseurs de données, amplificateurs, processeurs intégrés, isolateurs numériques iCoupler® et des dispositifs de gestion de l'alimentation pour les solutions de commande de moteur. Les produits ADI offrent les meilleures performances et qualité de leur catégorie, tout en permettant un coût plus faible du système global. Le large assortiment de technologies, notamment une isolation, des processeurs, convertisseurs et interfaces frontales de signaux mixtes de classe mondiale, procure aux concepteurs industriels des technologies innovantes pour couvrir les besoins actuels et futurs de tout système de commande de moteur. Relever les défis des systèmes de commande de moteur
|
||||||||
![]() | ||||||||








